【漏洞通告】Linux提权漏洞Nimbuspwn
发布时间 2022-04-280x00 漏洞概述
2022年4月26日,微软披露了其在Linux系统中发现的多个安全漏洞,这些漏洞统称为“Nimbuspwn“,综合利用可将权限提升为 root。
0x01 漏洞详情
这些漏洞源于一个名为networkd-dispatcher的systemd组件,该组件是用于 systemd-networkd 连接状态更改的调度程序守护进程。
研究人员发现的安全问题包括:
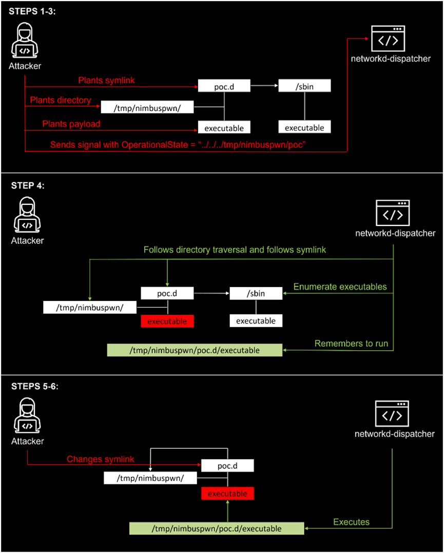
l 目录遍历(CVE-2022-29799):流程中没有一个函数对OperationalState或AdministrativeState进行清理。这些状态被用来建立脚本路径,因此状态可能包含目录遍历模式(例如".../.../"),以逃离"/etc/networkd-dispatcher "目录。
l 符号链接竞争:脚本发现和subprocess.Popen都遵循符号链接。
l Time-of-check-time-of-use(TOCTOU)竞争条件(CVE-2022-29800):脚本被发现和它们被运行之间有一定时间。可以利用此漏洞将networkd-dispatcher 认为属于root 的脚本替换为不属于root 的脚本。
低权限用户可以结合利用这些漏洞以实现提升权限或执行其他恶意活动,目前这些问题已报告给 networkd-dispatcher 的维护人员。虽然其中某些漏洞利用难度较高,但当漏洞利用代码可以拥有特权服务或进程下的bus name(总线名称)时,可以成功利用 Nimbuspwn漏洞。


影响范围
networkd-dispatcher < 2.2.1-0
0x02 处置建议
目前已经修复了这些漏洞,可以升级到最新版本networkd-dispatcher 2.2.1-0。
下载链接:
https://gitlab.com/craftyguy/networkd-dispatcher
https://manpages.ubuntu.com/manpages/focal/man8/networkd-dispatcher.8.html
0x03 参考链接
https://www.microsoft.com/security/blog/2022/04/26/microsoft-finds-new-elevation-of-privilege-linux-vulnerability-nimbuspwn/
https://www.bleepingcomputer.com/news/security/new-nimbuspwn-linux-vulnerability-gives-hackers-root-privileges/
https://thehackernews.com/2022/04/microsoft-discovers-new-privilege.html
0x04 更新版本
版本 | 日期 | 修改内容 |
V1.0 | 2022-04-28 | 首次发布 |
0x05 附录
公司简介
启明星辰公司成立于1996年,并于2010年6月23日在深交所中小板正式挂牌上市,是国内极具实力的、拥有完全自主知识产权的网络安全产品、可信安全管理平台、安全服务与解决方案的综合提供商。
公司总部位于北京市中关村软件园,在全国各省、市、自治区设有分支机构,拥有覆盖全国的渠道体系和技术支持中心,并在北京、上海、成都、广州、长沙、杭州等多地设有研发中心。
多年来,启明星辰致力于提供具有国际竞争力的自主创新的安全产品和最佳实践服务,帮助客户全面提升其IT基础设施的安全性和生产效能,为打造和提升国际化的民族信息安全产业领军品牌而不懈努力。
关于我们
启明星辰安全应急响应中心主要针对重要安全漏洞的预警、跟踪和分享全球最新的威胁情报和安全报告。
关注以下公众号,获取全球最新安全资讯:



京公网安备11010802024551号